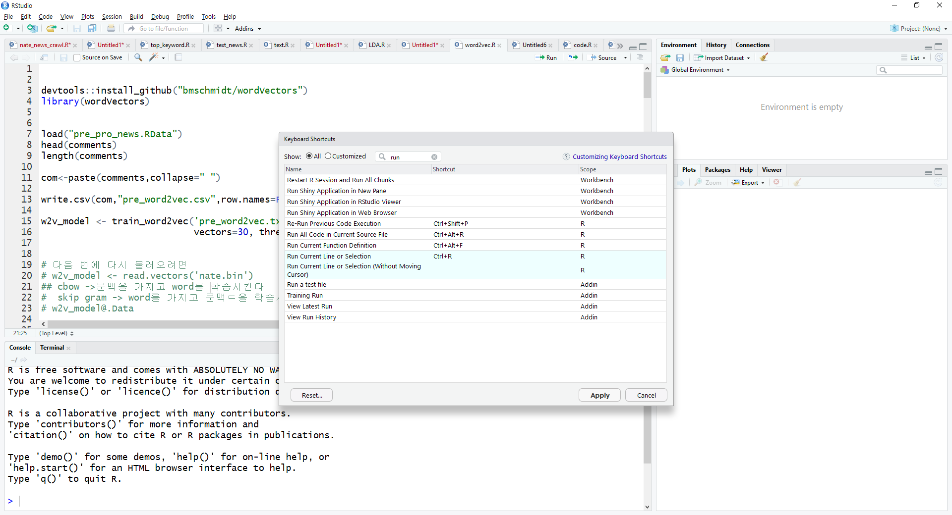
Rstudio에서 단축키 설정은 Tools -> Keyboard Shortcut help에서 보실 수 있습니다.

누르시면 아래화면 처럼 대부분의 단축키 설정을 보실 수 있고

단축키 수정을 위해서는 Tools -> Modify Keyboard Shortcut 에서 하실 수 있습니다.

여기서 본인이 원하시는 단축키를 설정 하실 수 있는데
저 같은 경우에는 R scirpt를 실행할때 ctrl + R로 지정합니다.
run이라고 검색을 하시고 아래 그림처럼 단축키를 바꿔주시는 걸 권해 드립니다.
기본설정은 ctrl + enter로 되어 있을 겁니다.

인프런에서 R강의/딥러닝 강의를 업로드 하고 있습니다.
https://www.inflearn.com/roadmaps/225
[입문~활용] 데이터 분석가 되기 with R | 더 나은 학습을 위한 가이드
기초부터 실전까지,R로 시작하는데이터 분석의 세계! 고객 분석, 트렌드·브랜드 분석, 데이터 저널리즘까지... 사물인터넷(IoT)과 빅데이터, 인공지능(AI)과 같은 기술이 주목을 받기 시작하면서 �
www.inflearn.com
반응형
'R프로그래밍' 카테고리의 다른 글
| R프로그래밍 - 숫자형 문자형 변환 as.character/as.numeric (0) | 2020.06.19 |
|---|---|
| R프로그래밍 - 변수 선언 및 실행 (1) | 2020.06.19 |
| R studio에서 Rscript열었을때 글자 깨짐 현상 (0) | 2020.06.19 |
| R Studio 환경설정 (Encoding설정) (0) | 2020.06.19 |
| R 소개 및 설치 주소 (0) | 2020.06.19 |
댓글